WARNING:
JavaScript is turned OFF. None of the links on this concept map will
work until it is reactivated.
If you need help turning JavaScript On, click here.
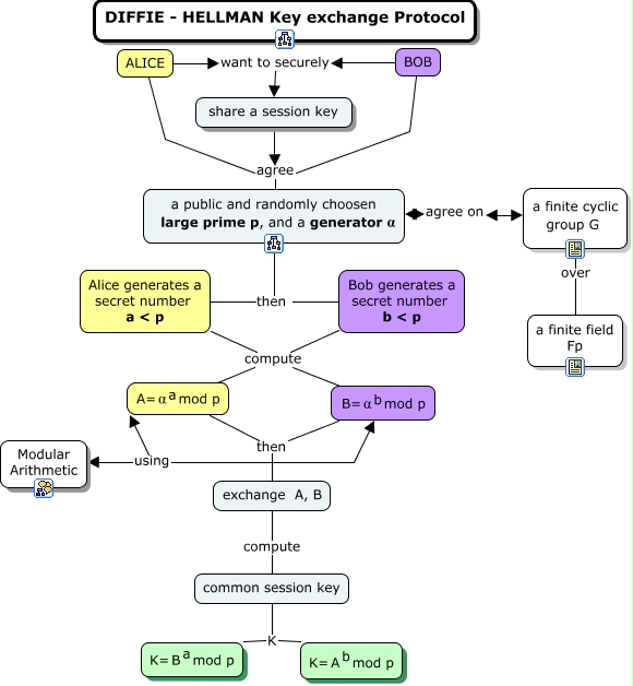
Este Cmap, tiene información relacionada con: Diffie-Hellman Protocol, a public and randomly choosen large prime p, and a generator α then Bob generates a secret number b < p, exchange A, B compute common session key, ALICE want to securely share a session key, Bob generates a secret number b < p compute <math xmlns="http://www.w3.org/1998/Math/MathML"> <mtext> A= </mtext> <mmultiscripts> <mtext> α </mtext> <none/> <mtext> a </mtext> </mmultiscripts> <mtext> mod p </mtext> </math>, Alice generates a secret number a < p compute <math xmlns="http://www.w3.org/1998/Math/MathML"> <mtext> B= </mtext> <mmultiscripts> <mtext> α </mtext> <none/> <mtext> b </mtext> </mmultiscripts> <mtext> mod p </mtext> </math>, BOB agree a public and randomly choosen large prime p, and a generator α, BOB want to securely share a session key, <math xmlns="http://www.w3.org/1998/Math/MathML"> <mtext> A= </mtext> <mmultiscripts> <mtext> α </mtext> <none/> <mtext> a </mtext> </mmultiscripts> <mtext> mod p </mtext> </math> then exchange A, B, a finite cyclic group G over <math xmlns="http://www.w3.org/1998/Math/MathML"> <mtext> a finite field
Fp </mtext> </math>, share a session key agree a public and randomly choosen large prime p, and a generator α, a public and randomly choosen large prime p, and a generator α then Alice generates a secret number a < p, Bob generates a secret number b < p compute <math xmlns="http://www.w3.org/1998/Math/MathML"> <mtext> B= </mtext> <mmultiscripts> <mtext> α </mtext> <none/> <mtext> b </mtext> </mmultiscripts> <mtext> mod p </mtext> </math>, <math xmlns="http://www.w3.org/1998/Math/MathML"> <mtext> B= </mtext> <mmultiscripts> <mtext> α </mtext> <none/> <mtext> b </mtext> </mmultiscripts> <mtext> mod p </mtext> </math> then exchange A, B, ALICE agree a public and randomly choosen large prime p, and a generator α, common session key K <math xmlns="http://www.w3.org/1998/Math/MathML"> <mtext> K= </mtext> <mmultiscripts> <mtext> B </mtext> <none/> <mtext> a </mtext> </mmultiscripts> <mtext> mod p </mtext> </math>, common session key K <math xmlns="http://www.w3.org/1998/Math/MathML"> <mtext> K= </mtext> <mmultiscripts> <mtext> A </mtext> <none/> <mtext> b </mtext> </mmultiscripts> <mtext> mod p </mtext> </math>, Alice generates a secret number a < p compute <math xmlns="http://www.w3.org/1998/Math/MathML"> <mtext> A= </mtext> <mmultiscripts> <mtext> α </mtext> <none/> <mtext> a </mtext> </mmultiscripts> <mtext> mod p </mtext> </math>, a public and randomly choosen large prime p, and a generator α agree on a finite cyclic group G