WARNING:
JavaScript is turned OFF. None of the links on this concept map will
work until it is reactivated.
If you need help turning JavaScript On, click here.
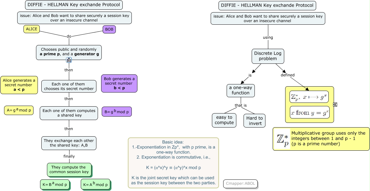
Este Cmap, tiene información relacionada con: Diffie-Hellman Protocol1, Each one of them computes a shared key then They exchange each other the shared key: A,B, a one-way function that is easy to compute, Each one of them chooses its secret number then Each one of them computes a shared key, Chooses public and randomly a prime p, and a generator g then Each one of them chooses its secret number, BOB do Chooses public and randomly a prime p, and a generator g, They exchange each other the shared key: A,B finally They compute the common session key, Discrete Log problem defined, Discrete Log problem is a one-way function, issue: Alice and Bob want to share securely a session key over an insecure channel using Discrete Log problem, a one-way function that is Hard to invert, ALICE do Chooses public and randomly a prime p, and a generator g