WARNING:
JavaScript is turned OFF. None of the links on this concept map will
work until it is reactivated.
If you need help turning JavaScript On, click here.
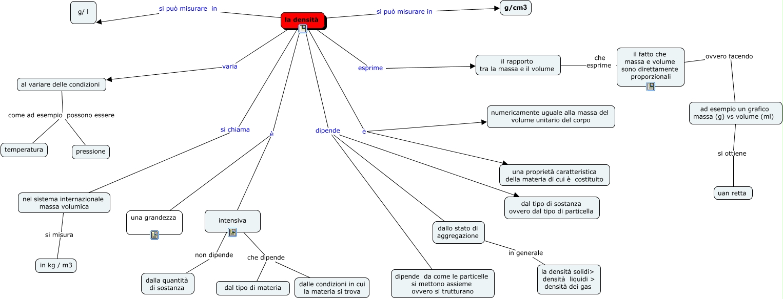
Questa Cmap, creata con IHMC CmapTools, contiene informazioni relative a: densità 1, al variare delle condizioni come ad esempio possono essere pressione, il rapporto tra la massa e il volume che esprime il fatto che massa e volume sono direttamente proporzionali, nel sistema internazionale massa volumica si misura in kg / m3, al variare delle condizioni come ad esempio possono essere temperatura, intensiva che dipende dal tipo di materia, la densità dipende dallo stato di aggregazione, la densità è intensiva, la densità si può misurare in g/ l, intensiva che dipende dalle condizioni in cui la materia si trova, il fatto che massa e volume sono direttamente proporzionali ovvero facendo ad esempio un grafico massa (g) vs volume (ml), la densità si chiama nel sistema internazionale massa volumica, dallo stato di aggregazione in generale la densità solidi> densità liquidi > densità dei gas, intensiva non dipende dalla quantità di sostanza, la densità dipende dal tipo di sostanza ovvero dal tipo di particella, la densità si può misurare in g/cm3, la densità dipende dipende da come le particelle si mettono assieme ovvero si trutturano, la densità è una proprietà caratteristica della materia di cui è costituito, ad esempio un grafico massa (g) vs volume (ml) si ottiene uan retta, la densità esprime il rapporto tra la massa e il volume, la densità è numericamente uguale alla massa del volume unitario del corpo