WARNING:
JavaScript is turned OFF. None of the links on this concept map will
work until it is reactivated.
If you need help turning JavaScript On, click here.
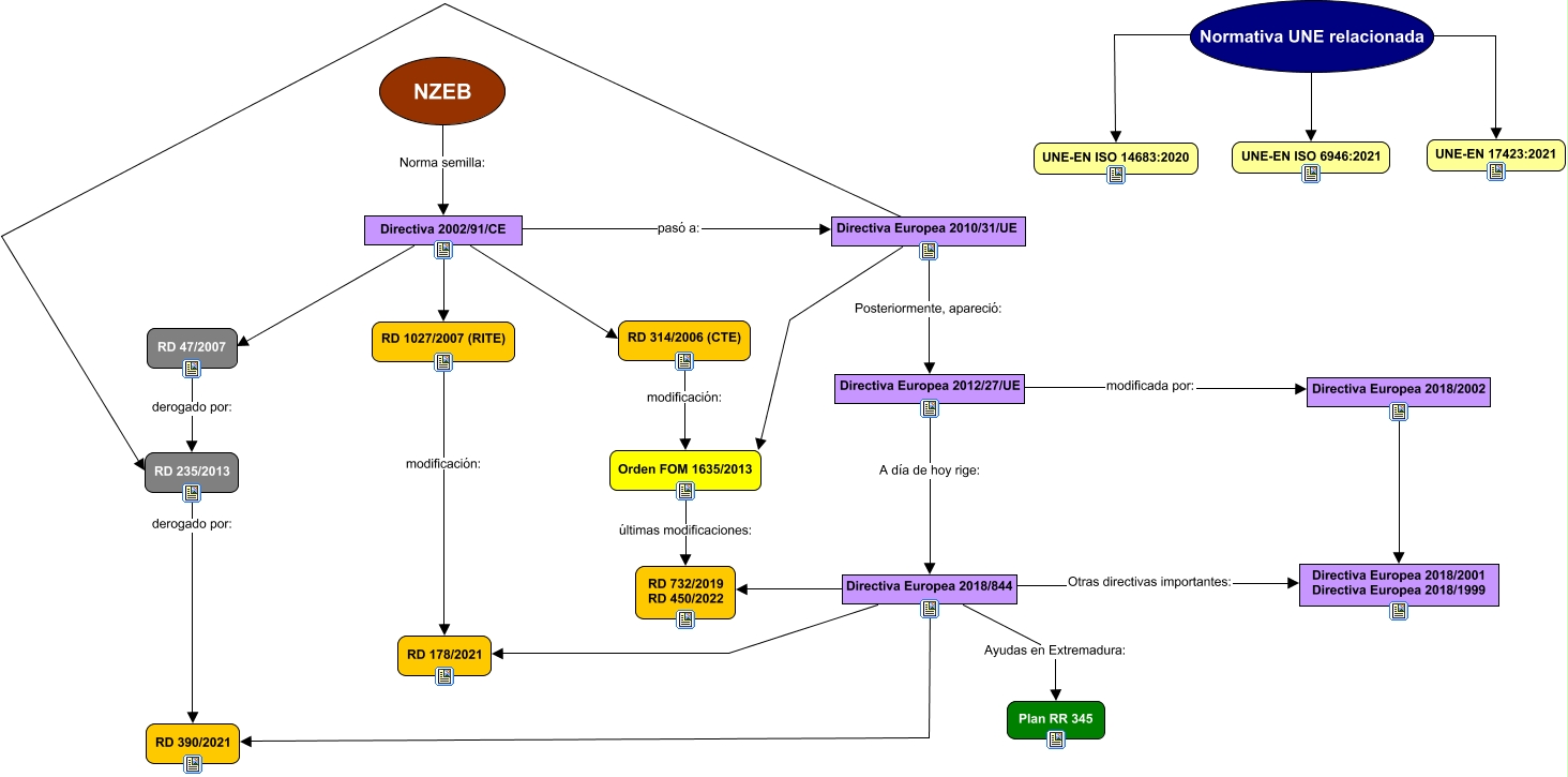
Este Cmap, tiene información relacionada con: NZEB definitivo.cmap, Directiva 2002/91/CE RD 314/2006 (CTE), Directiva Europea 2018/844 RD 178/2021, Directiva 2002/91/CE pasó a: Directiva Europea 2010/31/UE, RD 1027/2007 (RITE) modificación: RD 178/2021, NZEB Norma semilla: Directiva 2002/91/CE, Directiva 2002/91/CE RD 1027/2007 (RITE), Normativa UNE relacionada UNE-EN ISO 6946:2021, Directiva Europea 2018/844 Ayudas en Extremadura: Plan RR 345, RD 235/2013 derogado por: RD 390/2021, Directiva 2002/91/CE RD 47/2007, Directiva Europea 2012/27/UE modificada por: Directiva Europea 2018/2002, RD 47/2007 derogado por: RD 235/2013, Directiva Europea 2010/31/UE RD 235/2013, Directiva Europea 2018/844 Otras directivas importantes: Directiva Europea 2018/2001 Directiva Europea 2018/1999, Orden FOM 1635/2013 últimas modificaciones: RD 732/2019 RD 450/2022, RD 314/2006 (CTE) modificación: Orden FOM 1635/2013, Directiva Europea 2018/2002 Directiva Europea 2018/2001 Directiva Europea 2018/1999, Directiva Europea 2012/27/UE A día de hoy rige: Directiva Europea 2018/844, Directiva Europea 2010/31/UE Orden FOM 1635/2013, Normativa UNE relacionada UNE-EN ISO 14683:2020