WARNING:
JavaScript is turned OFF. None of the links on this concept map will
work until it is reactivated.
If you need help turning JavaScript On, click here.
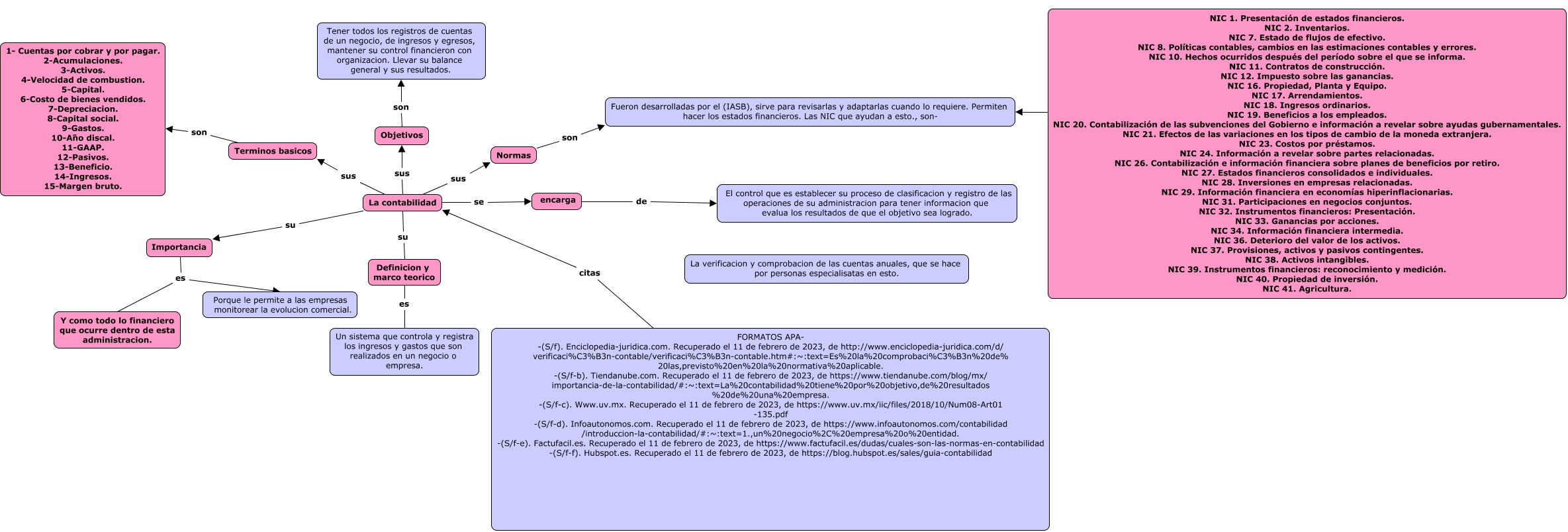
Este Cmap, tiene información relacionada con: U1AI _Zaragoza Rivera_Odeth Alexa, Objetivos son Tener todos los registros de cuentas de un negocio, de ingresos y egresos, mantener su control financieron con organizacion. Llevar su balance general y sus resultados., FORMATOS APA- -(S/f). Enciclopedia-juridica.com. Recuperado el 11 de febrero de 2023, de http://www.enciclopedia-juridica.com/d/ verificaci%C3%B3n-contable/verificaci%C3%B3n-contable.htm#:~:text=Es%20la%20comprobaci%C3%B3n%20de% 20las,previsto%20en%20la%20normativa%20aplicable. -(S/f-b). Tiendanube.com. Recuperado el 11 de febrero de 2023, de https://www.tiendanube.com/blog/mx/ importancia-de-la-contabilidad/#:~:text=La%20contabilidad%20tiene%20por%20objetivo,de%20resultados %20de%20una%20empresa. -(S/f-c). Www.uv.mx. Recuperado el 11 de febrero de 2023, de https://www.uv.mx/iic/files/2018/10/Num08-Art01 -135.pdf -(S/f-d). Infoautonomos.com. Recuperado el 11 de febrero de 2023, de https://www.infoautonomos.com/contabilidad /introduccion-la-contabilidad/#:~:text=1.,un%20negocio%2C%20empresa%20o%20entidad. -(S/f-e). Factufacil.es. Recuperado el 11 de febrero de 2023, de https://www.factufacil.es/dudas/cuales-son-las-normas-en-contabilidad -(S/f-f). Hubspot.es. Recuperado el 11 de febrero de 2023, de https://blog.hubspot.es/sales/guia-contabilidad citas La contabilidad, La contabilidad su Importancia, La contabilidad sus Terminos basicos, Normas son Fueron desarrolladas por el (IASB), sirve para revisarlas y adaptarlas cuando lo requiere. Permiten hacer los estados financieros. Las NIC que ayudan a esto., son-, Importancia es Porque le permite a las empresas monitorear la evolucion comercial., La contabilidad sus Normas, La contabilidad sus Objetivos, Importancia es Y como todo lo financiero que ocurre dentro de esta administracion., Terminos basicos son 1- Cuentas por cobrar y por pagar. 2-Acumulaciones. 3-Activos. 4-Velocidad de combustion. 5-Capital. 6-Costo de bienes vendidos. 7-Depreciacion. 8-Capital social. 9-Gastos. 10-Año discal. 11-GAAP. 12-Pasivos. 13-Beneficio. 14-Ingresos. 15-Margen bruto., Definicion y marco teorico es Un sistema que controla y registra los ingresos y gastos que son realizados en un negocio o empresa., NIC 1. Presentación de estados financieros. NIC 2. Inventarios. NIC 7. Estado de flujos de efectivo. NIC 8. Políticas contables, cambios en las estimaciones contables y errores. NIC 10. Hechos ocurridos después del período sobre el que se informa. NIC 11. Contratos de construcción. NIC 12. Impuesto sobre las ganancias. NIC 16. Propiedad, Planta y Equipo. NIC 17. Arrendamientos. NIC 18. Ingresos ordinarios. NIC 19. Beneficios a los empleados. NIC 20. Contabilización de las subvenciones del Gobierno e información a revelar sobre ayudas gubernamentales. NIC 21. Efectos de las variaciones en los tipos de cambio de la moneda extranjera. NIC 23. Costos por préstamos. NIC 24. Información a revelar sobre partes relacionadas. NIC 26. Contabilización e información financiera sobre planes de beneficios por retiro. NIC 27. Estados financieros consolidados e individuales. NIC 28. Inversiones en empresas relacionadas. NIC 29. Información financiera en economías hiperinflacionarias. NIC 31. Participaciones en negocios conjuntos. NIC 32. Instrumentos financieros: Presentación. NIC 33. Ganancias por acciones. NIC 34. Información financiera intermedia. NIC 36. Deterioro del valor de los activos. NIC 37. Provisiones, activos y pasivos contingentes. NIC 38. Activos intangibles. NIC 39. Instrumentos financieros: reconocimiento y medición. NIC 40. Propiedad de inversión. NIC 41. Agricultura. son Fueron desarrolladas por el (IASB), sirve para revisarlas y adaptarlas cuando lo requiere. Permiten hacer los estados financieros. Las NIC que ayudan a esto., son-, La contabilidad su Definicion y marco teorico, encarga de El control que es establecer su proceso de clasificacion y registro de las operaciones de su administracion para tener informacion que evalua los resultados de que el objetivo sea logrado., La contabilidad se encarga